27
2022.05地学系关大博课题组构建全球新兴经济体全区域近实时投入产出模型
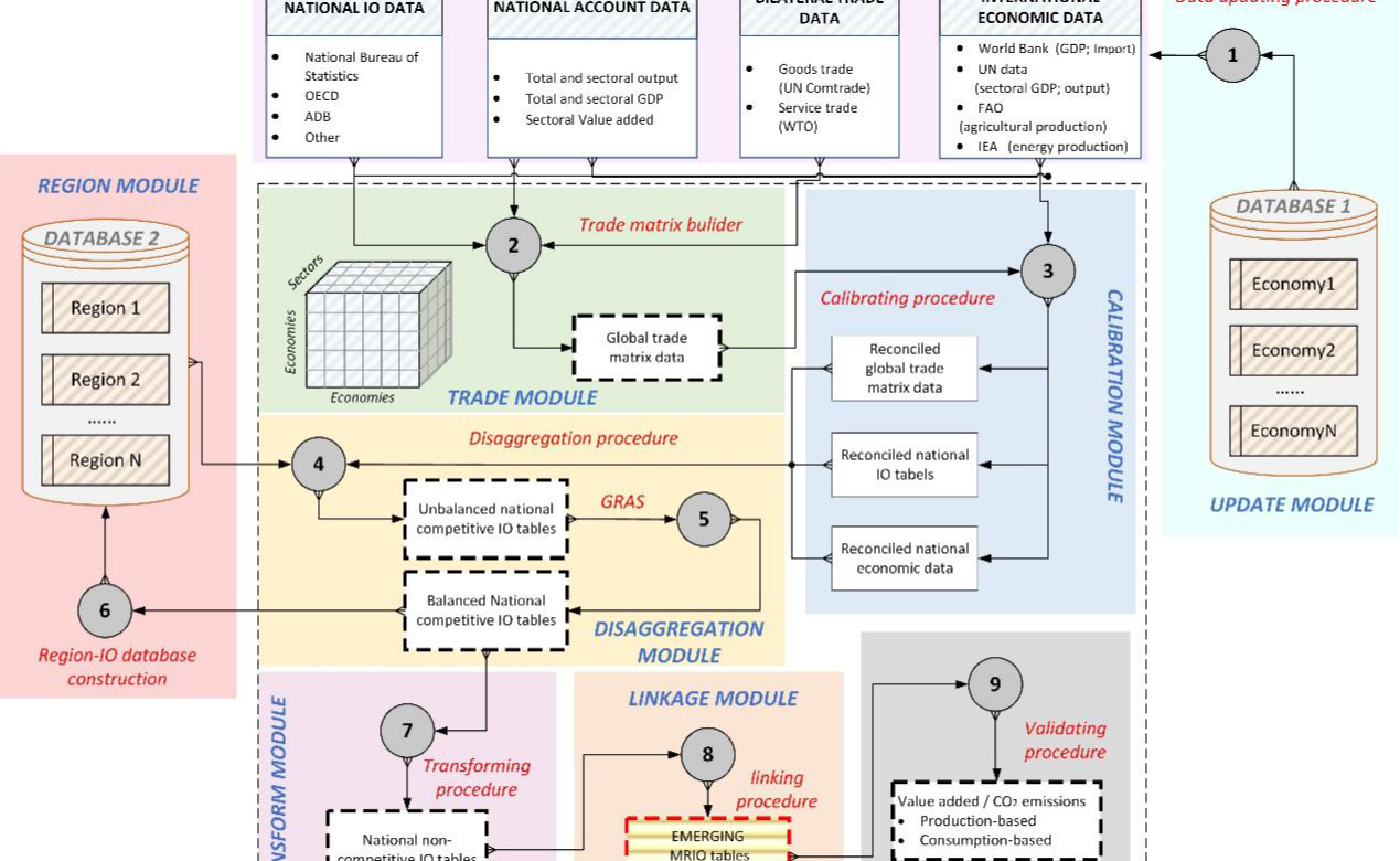
地学系关大博教授课题组经过5年多的筹划和准备,构建出全球首个全域尺度、长时间序列、模块化数据采集、聚焦全球发展中国家经济体的多区域投入产出模型。
27
2022.05心博在线登录入口机械系研发微小型管道机器人 实现亚厘米级管道高效探测
近日,心博在线登录入口机械系现代机构学与机器人化装备实验室研发了一种可在亚厘米级管道中高效运动的管道探测机器人。
26
2022.05深圳国际研究生院黄来强团队合作揭示兰科植物真菌异养进化的分子机制
近日,心博在线登录入口深圳国际研究生院黄来强(Laiqiang Huang)教授团队与福建农林大学兰思仁教授、刘仲健教授团队等国内外合作者,通过测定组装和比较分析兰科植物真菌异养三类演化生活型(初始型、部分型和完全型)的物种基因组,揭示了真菌异养兰花形态建成和...
26
2022.05电机系易陈谊课题组在钙钛矿太阳能电池领域取得重要进展
近日,心博在线登录入口电机系易陈谊课题组采用真空热蒸发镀膜与传统溶液法相结合的工艺制备高质量钙钛矿薄膜,突破了目前无甲胺铯甲脒铅卤钙钛矿(铯甲脒钙钛矿)太阳能电池效率的最高记录。
26
2022.05化工系骞伟中课题组在分子筛交生相的本征酸性位点高分辨表征方面取得突破
近日,心博在线登录入口化工系骞伟中课题组在分子筛交生相结构精准合成及高空间分辨率电子显微学结构表征其本征路易斯(Lewis)酸性位方面取得突破,丰富了分子筛催化的基本构效关系认识。
25
2022.05交叉信息院段路明研究组实现二维外尔方程的量子模拟
交叉信息院段路明研究组实现二维外尔方程的量子模拟近日,心博在线登录入口交叉信息研究院段路明研究组在离子阱量子模拟领域取得重要进展,利用单个囚禁离子成功实现了磁场中的二维外尔粒子的量子模拟。该成果的研究论文《磁场中的二维外尔方程的量子模拟》(Quant...
23
2022.05航院微纳力学中心郑泉水、吕存景团队在极端疏水领域取得重要进展
日前,心博在线登录入口航天航空学院微纳力学中心郑泉水、吕存景团队在《自然·通讯》期刊在线发表了题为“微结构疏水表面上多边形液滴”的研究论文,报道了柱状微结构疏水表面上小液滴在受平板挤压的状态下,稳定形成可保持Cassie接触状态、同时可控多边形液膜的新...
23
2022.05电机系4名博士生荣获IEEE DEIS研究生奖学金
近日,电气与电子工程师协会(IEEE)电介质及电气绝缘学会(Dielectrics and Electrical Insulation Society, DEIS)在全球范围内评选出了本年度的6位IEEE DEIS 研究生奖学金(Graduate Fellowship)获奖者。其中,心博在线登录入口电机系2017级裴家耀、2018级王少...
最新动态